Sistema de garantia interna de qualitat – SGIQ
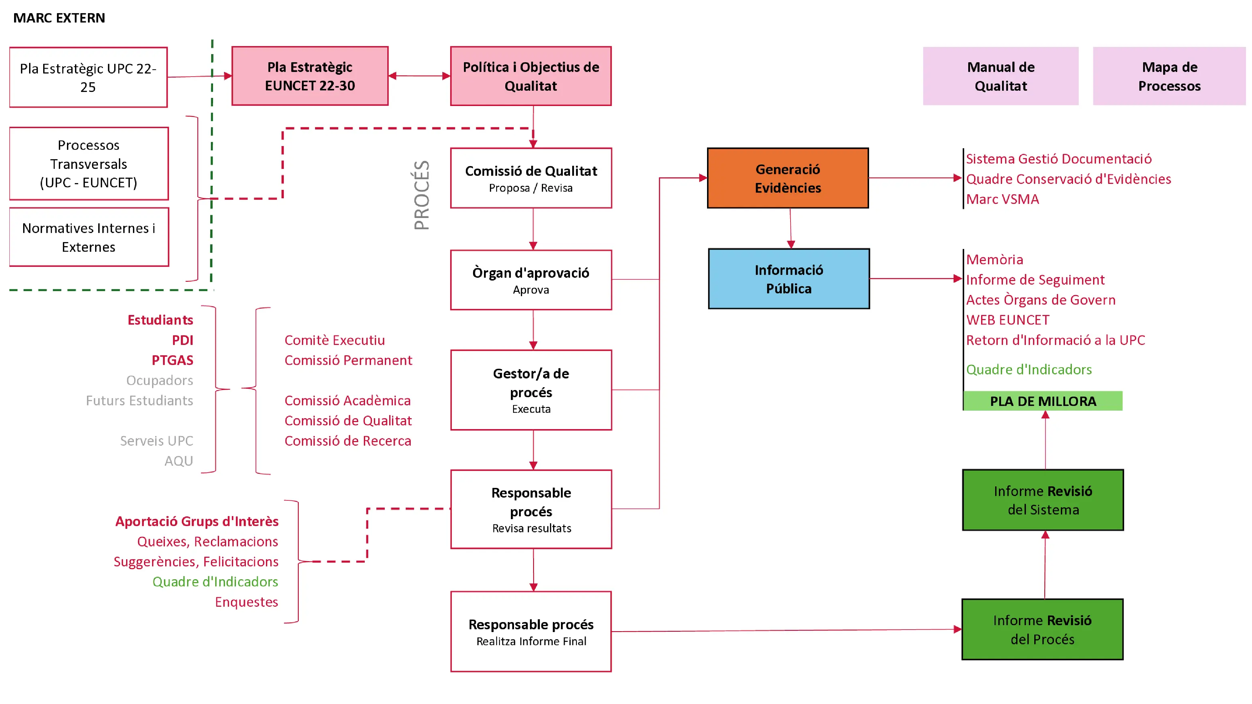
El Sistema de Garantia Interna de Qualitat (SGIQ) de l’Euncet Business School és el marc que estructura i regula com el centre planifica, desenvolupa, avalua i millora de manera contínua totes les activitats relacionades amb la docència, l’aprenentatge i els serveis de suport a l’estudiantat. El seu objectiu és assegurar que les titulacions oficials i les activitats acadèmiques es desenvolupen d’acord amb els objectius formatius definits, la normativa vigent i els estàndards de qualitat universitària.
L'SGIQ s’aplica a totes les titulacions oficials impartides per l’Euncet Business School i als processos acadèmics i de gestió que influeixen directa o indirectament en la qualitat del procés d’ensenyament-aprenentatge, incloent tant l’activitat docent com els serveis de suport a l’estudiantat.
El sistema s’alinea amb els criteris d’AQU Catalunya, el marc de verificació, seguiment, modificació i acreditació de titulacions, el programa AUDIT i els Estàndards i Directrius per a l’Assegurament de la Qualitat a l’Espai Europeu d’Educació Superior (ESG), tot això en coherència amb el model de qualitat de la Universitat Politècnica de Catalunya (UPC), a la qual l’Euncet Business School està adscrita.
Finalitat de l'SGIQ
La finalitat de l'SGIQ és garantir la qualitat i la millora contínua de les titulacions i dels processos acadèmics i de gestió que les sustenten. En aquest sentit, el sistema permet:
- Assegurar el disseny, desplegament i revisió sistemàtica de les titulacions.
- Fer el seguiment dels resultats acadèmics i del progrés de l’estudiantat.
- Analitzar el grau d’assoliment dels resultats d’aprenentatge i la satisfacció dels diferents grups d’interès.
A partir de l’anàlisi d’aquestes evidències, l'SGIQ facilita la identificació de fortaleses i àrees de millora, així com la definició d’accions orientades a reforçar la qualitat de l’ensenyament, l’aprenentatge i els serveis associats.
Estructura, governança i funcionament de l'SGIQ
L'SGIQ es basa en una estructura clara i documentada que garanteix la traçabilitat de les decisions i actuacions. Aquesta estructura s’articula a través de:
- Una política i uns objectius de qualitat aprovats pels òrgans corresponents.
- Un mapa de processos que identifica processos estratègics, clau i de suport.
- Procediments definits que estableixen responsabilitats, actuacions i evidències.
La governança del sistema assegura la participació dels diferents grups d’interès. Els òrgans col·legiats i unitats responsables analitzen els resultats, revisen la política de qualitat i validen les accions de millora.
La participació de l’estudiantat, PDI, PAS, persones titulades i entorn professional es canalitza mitjançant enquestes, informes, òrgans de representació i altres mecanismes de recollida i retorn d’informació, garantint una visió plural i compartida de la qualitat.
Revisió i millora contínua del sistema
L'SGIQ es revisa de manera periòdica per avaluar la seva eficàcia, detectar possibles desviacions i adaptar-se a canvis normatius, institucionals o estratègics. Aquest procés contribueix a reforçar la cultura de la qualitat a l’Euncet Business School.
Les conclusions d’aquestes revisions es documenten i, quan escau, donen lloc a plans de millora amb responsables, terminis i mecanismes de seguiment definits.
Transparència i rendició de comptes
L’Euncet Business School concep la qualitat com un exercici de responsabilitat institucional i transparència. Per això, l'SGIQ incorpora mecanismes d’informació pública i rendició de comptes que permeten posar a disposició de la comunitat universitària i de la societat informació rellevant sobre el funcionament de les titulacions i els resultats assolits.
Aquest compromís reforça la confiança en el projecte acadèmic de l’Euncet Business School i consolida la seva aposta per una qualitat universitària sòlida, acreditable i en millora contínua.
Documents principals
Enllaços d'interès
- Informes anuals de Revisió i Millora de l'SGIQ
- Processos transversals UPC
- Bústia OPINA
- Llibre d'estil